Route Sync Between LVTEP/MCT Cluster

Any IGMP Group discovered over the IP Fabric Multicast Tunnel is termed as IGMP EVPN route. For all remotely discovered IGMP EVPN routes, Multicast tunnel is added as OIF to the L2/L3 Mcast routes.

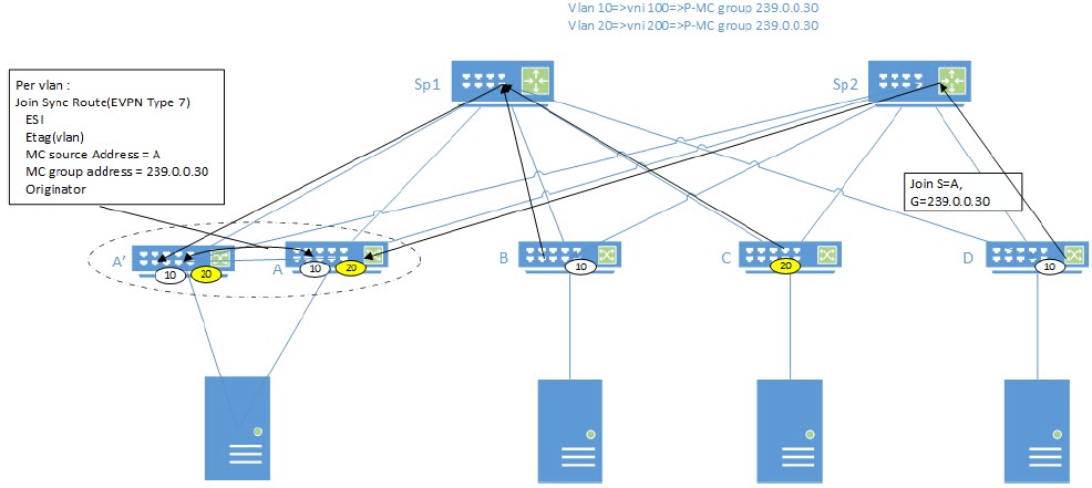
The following figure shows an example of LVTEP/MCT cluster. When IGMP EVPN route is discovered by node A, Join Sync Route (EVPN Type 7) is sent between nodes A and A‘. The purpose of the communication is to ensure that group traffic is directed to all branches of the tree.

Click to expand in new window
Overview of Route sync between LVTP/MCT cluster