Application Group

An application group is a heterogeneous, user-defined collection of system-provided and/or user-defined applications and application categories. It consists of multiple applications grouped together to form a collection. Use this option to review/edit existing application groups and create new application groups.

Note

Note

The WiNG 7.1.X release does not support third-party DPI engine on the AP5XX model access points. WiNG 7.X.X supports EAA (Extreme Application Analytics) (Purview™) DPI engine on the WiNG 7.X.X APs. For more information, refer the WiNG 7.1.2 CLI Reference guide, available at https://extremenetworks.com/documentation.

To review an application group:

  1. Select Configuration → Network → Application Group.
    The screen lists the existing application group configurations. You can edit and existing application group or create a new application group.
    Click to expand in new window
    GUID-DE262653-C12A-4238-B08B-D3EF3DBDD634-low.png
  2. Refer to the following to determine whether an application group requires creation, modification or deletion:
    Name Displays the name of each user-defined application group
    Description Displays the description assigned to each listed user-defined application group.
  3. Select Add to create a new application group configuration, Edit to modify the attributes of a selected application group or Delete to remove obsolete application groups from the list of those available.
    Click to expand in new window
    GUID-10F739E4-021A-4B12-80E4-513632A9FD81-low.png
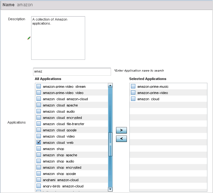
  4. If creating a new application group, assign a Name not exceeding 32 characters in length. Ensure that the name uniquely differentiates it from existing application groups.
  5. Provide an 80 character maximum Description to further differentiate the new group from existing application groups
  6. Refer to the All Applications field. This field lists available applications - system-provided and user-defined. The WiNG software has 299 built-in applications, in addition to the user-defined ones. To facilitate your search, enter a string value in the *Enter Application name to search field. Based on the search string provided, the All Applications list is updated to display applications containing the specified string.
  7. Select the applications to be included in the application group and move to the Selected Applications list.
  8. Select OK to save the updates to the application group configuration.

    Select Reset to revert to the last saved configuration.